¡Bienvenido a mi portafolio!
Soy Luis Guillermo, un desarrollador apasionado especializado en crear soluciones innovadoras. Explora mi trabajo a continuación.
Mis Proyectos





Microcontroladores
CANopen
CAN
Python
CAN / CANopen
Firmware - MCUs
IoT
Arquitectura de Comunicaciones CANopen en Máquina de Hemodiálisis
Centro de Ingeniería y Desarrollo Industrial (CIDESI)
Se desarrolló una arquitectura de comunicaciones usando CAN y CANopen para un prototipo de máquina de hemodiálisis. Se programó un driver para un microcontrolador TM4C123GH6PM, integrando la librería CANopenNode para manejar protocolos de alto nivel. Además, se creó un software de monitoreo y pruebas sobre el bus CAN para intervenir variables de proceso, crucial para el rigor científico del proyecto.




.NET WPF
Django
PostgreSQL
SymmetricDS
Software Escritorio
Backend
Agentes de IA
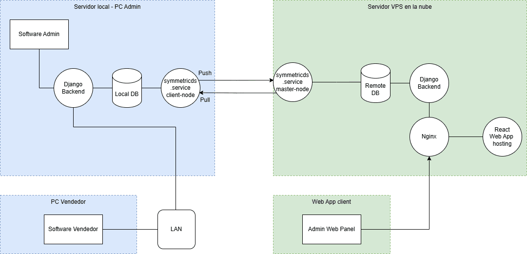
Solución de Punto de Venta y Gestión para Expendio
Desarrollo de una solución para un expendio de pollo y marisco. Incluye dos software de administrador con .NET WPF para Windows (vendedor y administrador), un backend local con Django y PostgreSQL, y sincronización de datos a la nube con SymmetricDS. Se implementó automatización con n8n y un chatbot para que el dueño interactúe con el negocio.



Flet
Python
Django
SQLite
Software Escritorio
Backend
Agentes de IA
Sistema de Empaque y Trazabilidad para Ejote
Desarrollo de una solución para el manejo de empaque de ejote. Incluye software de administrador y para empacadores desarrollado con Flet (Python), con un backend en Django y SQLite. Se integró un sistema de sincronización a la nube y un agente de IA con n8n para ofrecer un chatbot sobre el proceso.

n8n
WhatsApp Business
Meta API
Mercado Libre API
Agentes de IA
Chatbot para Venta de Quesos por WhatsApp
Creación de un chatbot para un negocio de venta de quesos al por menor. Se integró con WhatsApp Business el uso de un chatbot con n8n y los servicios de Meta (Facebook), así como una eshop de Mercado Libre que permitía concretar la realización de pedidos y redirigir la comunicación a operadores humanos cuando se requería asistencia.



Raspberry Pi
Python
CustomTkinter
SPI
Raspberry
IoT
Software Escritorio
Software de Monitoreo Ambiental con Raspberry Pi
Software para monitoreo de variables ambientales en laboratorios de metrología, desarrollado para Raspberry Pi con Ubuntu Server. Utiliza protocolos como SPI, UART e I2C para la comunicación con periféricos. Incluye montaje automático de almacenamiento y un servicio de actualización automática desde "releases" de GitHub. La interfaz está hecha en Python con CustomTkinter.

Flet
Python
Raspberry Pi
RFID
Raspberry
IoT
Software Escritorio
Sistema de Acceso para Pipas a Pozos de Agua
Utilizando Flet en una Raspberry Pi, se integra un software para lectura de tags RFID, cálculo de pagos, generación de tickets con impresora ESC/POS y comunicación con el sistema de control para el acceso físico de las pipas.



Raspberry Pi
MQTT
CI/CD
Python
IoT
Raspberry
Automatización industrial
Edge de Comunicación para Robots Colaborativos
Centro de Ingeniería y Desarrollo Industrial (CIDESI)
Desarrollo en Raspberry Pi para interpretar comandos de movimiento para robots colaborativos (UR). Utiliza un broker MQTT y CI/CD para ejecutar trayectorias simuladas. Incluye un dashboard para visualización del estado de los robots. Este proyecto se realizó en el Laboratorio Nacional de Manufactura Aditiva, Digitalización y Tomografía Computarizada (LANITED), puede visitar su página en https://lanited.cidesi.com/. Como parte de esta colaboración con CIDESI, soy parte de una patente relacionada con este proyecto.

Python
ttkbootstrap
Ubuntu Server
Software Escritorio
IoT
Software de Control para Incubadora de Metrología
Software para manejar una incubadora con el objetivo de mantener setpoints de temperatura y humedad para pruebas de equipos de laboratorio. Desarrollado con Python y ttkbootstrap en Ubuntu Server.







React
Django
PostgreSQL
Aplicación web
Backend
IoT
Firmware - MCUs
Sistema Integral de Máquina Expendedora Inteligente (IoT)
Desarrollo completo, desde cero, de una máquina expendedora. Incluye el diseño mecánico, diseño electrónico (con ESP32), programación de firmware en C/C++, y el desarrollo de la plataforma web de gestión alojada en mi propio VPS. La aplicación web, construida con React y Django, utiliza PostgreSQL y permite monitorear transacciones, generar reportes y gestionar usuarios, funcionando como un sistema cerrado solo para administradores y usuarios autorizados. Este proyecto representa una solución IoT integral.






Flet
Python
Django
PostgreSQL
Software Escritorio
Backend
Punto de Venta para Expendio de Pollo y Marisco (Mayoreo)
Implementación de un sistema punto de venta para un expendio al mayoreo de pollo y marisco. El sistema abarca inventarios, clientes, usuarios, productos y precios, permitiendo múltiples descuentos, créditos y alertas de caducidad. Utiliza Flet para los software de vendedor y administrador, con un backend en Django y PostgreSQL.



C
CAN
CANopen
C#
Automatización industrial
Firmware - MCUs
IoT
CAN / CANopen
Modernización de Cluster de Lavadoras Industriales
Clenabox Lavandería industrial
Programación para tiempos, secuencias y lógicas de lavadoras industriales, implementando el protocolo CAN y CANopen para las comunicaciones. Se desarrolló un software en C# con .NET y WPF para controlar y monitorear los ciclos de lavado, y se añadieron endpoints para almacenar datos de las lavadoras como dispositivos IoT.